Title
Create new category
Edit page index title
Edit category
Edit link
How to patch ASP.NET 8.0 using SDK when multiple versions are installed on a Windows machine?
This article is applied to MetaDefender Endpoint Security SDK releases on Windows with ASP.NET 8.
Problem
If multiple instances of ASP.NET 8.0 are installed on a Windows machine, OPSWAT SDK will always detect the instance with the highest version. This article will show you a workaround using Windows Update Agent - WUA (Signature: 1103) to apply Microsoft security updates for older instances.
For example, this machine has both ASP.NET 8.0.15 and 8.0.17 x64 installed, but SDK will only returns version 8.0.17.

Using WUA to patch ASP.NET 8
System patching workflow can only update the instance to the version that corresponds to the Microsoft security updates, which may not always be the latest version.
Workflow

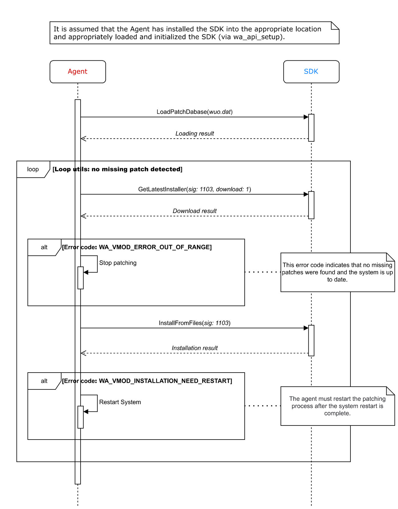
The suggested implementation is:
- Repeatedly run
GetLatestInstallerandInstallFromFilesfor the Windows Update Agent. - Continue until the SDK returns the error code
WA_VMOD_ERROR_OUT_OF_RANGE. This error code means there are no missing patches and the system is fully up-to-date. - Once you receive the error code
WA_VMOD_ERROR_OUT_OF_RANGE, the patching process is complete and no further updates are needed.
Example
Suppose your machine has the following installed:
- .NET SDK 8.0.115 x64 (Included runtimes: .NET Runtime 8.0.15, ASP.NET Core Runtime 8.0.15, .NET Desktop Runtime 8.0.15)
- ASP.NET core 8.0.16 x64

To ensure all versions are patched, follow this looped workflow using the SDK with Windows Update Agent (WUA, signature: 1103) by repeatedly invoking GetLatestInstaller and InstallFromFiles:
Loop 1
json_in: {"method":50300,"token":"","signature":1103,"path":"","download":0}json_out = { "result" : { "type_id" : 2, "vendor" : "Microsoft", "index" : 1, "language" : "", "patch_id" : 0, "release_date" : "06/03/2025", "release_note" : "", "title" : "2025-06 .NET 8.0.17 Security Update for x64 Server (KB5061935)", "analog_id" : "e53949e4-6291-46b0-8e44-833627df1f97", "os_id" : 80, "category" : "security_update", "security_update_id" : "5061935", "severity" : "important", "product_name" : ".NET Framework", "signature" : 1103, "eula" : "", "architecture" : "x64", "url" : "http://download.windowsupdate.com/c/msdownload/update/software/secu/2025/06/aspnetcore-runtime-8.0.17-win-x64_71bce543f834826d414598a64cec5cabb3570929.exe", "minimum_version" : "10.0.20348", "optional" : false, "expected_sha1" : [ "71BCE543F834826D414598A64CEC5CABB3570929" ], "description" : "2025-06 .NET 8.0.17 Security Update for x64 Server (KB5061935)", "timing" : 0, "reboot_required" : 2, "file_type" : "exe", "timestamp" : "1755664656", "code" : 0, "method" : 50300 }}Loop 2
json_in: {"method":50300,"token":"","index":2,"signature":1103,"path":"","download":0}json_out = { "result" : { "type_id" : 2, "vendor" : "Microsoft", "index" : 2, "language" : "", "patch_id" : 0, "release_date" : "06/03/2025", "release_note" : "", "title" : "2025-06 .NET 8.0.17 Security Update for x64 Server (KB5061935)", "analog_id" : "cd91f1df-a720-4309-8977-c20b76543032", "os_id" : 80, "category" : "security_update", "security_update_id" : "5061935", "severity" : "important", "product_name" : ".NET Framework", "signature" : 1103, "eula" : "", "architecture" : "x64", "url" : "http://download.windowsupdate.com/c/msdownload/update/software/secu/2025/06/dotnet-sdk-8.0.117-win-x64_8010e93d09865912d7bca80da478a7643b705735.exe", "minimum_version" : "10.0.20348", "optional" : false, "expected_sha1" : [ "8010E93D09865912D7BCA80DA478A7643B705735" ], "description" : "2025-06 .NET 8.0.17 Security Update for x64 Server (KB5061935)", "timing" : 0, "reboot_required" : 2, "file_type" : "exe", "timestamp" : "1755664656", "code" : 0, "method" : 50300 }}Patches were downloaded and installed of ASP.NET 8.0:
- aspnetcore-runtime-8.0.17-win-x64_71bce543f834826d414598a64cec5cabb3570929.exe
- dotnet-sdk-8.0.117-win-x64_8010e93d09865912d7bca80da478a7643b705735.exe
Result
All installed ASP.NET 8.0 instances are now patched to the latest security update available via WUA.

If Further Assistance is required, please proceed to log a support case or chatting with our support engineer.
